写作发表不难,就找艾思科蓝HCIN最新一期文章(Volume 4, Issue 3)已在官网全部上线,本期共包含9篇新文章(https://link.springer.com/journal/44230/volumes-and-issues/4-3)。全部论文均为开放获取,欢迎大家免费阅读、引用和分...
写作发表不难,就找艾思科蓝HCIN最新一期文章(Volume 4, Issue 3)已在官网全部上线,本期共包含9篇新文章(https://link.springer.com/journal/44230/volumes-and-issues/4-3)。全部论文均为开放获取,欢迎大家免费阅读、引用和分享。
内容速览01Newtonian Physics Informed Neural Network (NwPiNN) for Spatio-Temporal Forecast of Visual Data作者:Anurag Dutta, K. Lakshmanan, Sanjeev Kumar & A. RamamoorthyDOI:https://doi.org/10.1007/s44230-024-00071-5
一句话概括:牛顿定律引导神经网络建模运动速度和加速度,提升图像序列的预测精度。

02X-Model4Rec: An Extensible Recommender Model Based on the User’s Dynamic Taste Profile作者:Rogério Xavier de Azambuja, A. Jorge Morais & Vítor FilipeDOI:https://doi.org/10.1007/s44230-024-00073-3
一句话概括:X-Model4Rec可扩展推荐模型引入用户动态口味偏好特征,在序列推荐系统中实现精准推荐。

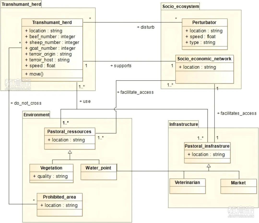
03Agent-Based Model for Analyzing the Impact of Movement Factors of Sahelian Transhumant Herds作者:Cheick Amed Diloma Gabriel Traore, Etienne Delay, Djibril Diop & Alassane BahDOI:https://doi.org/10.1007/s44230-024-00075-1
一句话概括:利用代理人基模型模拟畜群移动,分析季节移牧的影响因素(植被、水源和社会经济关系)。

04Deciphering the Socio-Ecological Determinants of Contemporary Collective Action in China: Insights from 2010–2016 Panel Data Analysis作者:Yiwen Ma & Hao ChenDOI:https://doi.org/10.1007/s44230-024-00079-x
一句话概括:利用CASM-China数据集及社会生态和文化指标,揭示中国当代集体行动后背的宏观驱动力。

05Application of Artificial Intelligence in Justice: Current Trends and Future Prospects作者:Vasiliy A. Laptev & Daria R. FeyzrakhmanovaDOI:https://doi.org/10.1007/s44230-024-00074-2
一句话概括:AI赋能司法:探索人工智能在审判领域的应用与未来。06An Efficient System for Large-Scale Collaborative Tasks in Government作者:Lulu Wang, Huajun He, Zheyi Pan, Jie Bao & Yu ZhengDOI:https://doi.org/10.1007/s44230-024-00076-0
一句话概括:时空任务树及日志增量更新方法提高各个政府部门和组织层次之间跨时空任务协作效率,助力高效地基层治理。

07Application of Histopathology Image Analysis Using Deep Learning Networks作者:Md Shamim Hossain, Leisa J. Armstrong, David M. Cook & Pauline ZaenkerDOI:https://doi.org/10.1007/s44230-024-00077-z
一句话概括:基于合成图像生成和改进的U-Net网络,提升组织病理学图像中癌症细胞核分割的准确性和效率。

08Social Media Profiling for Political Affiliation Detection作者:Ihsan Ullah Khan & Muhammad U. S. KhanDOI:https://doi.org/10.1007/s44230-024-00078-y
一句话概括:社交媒体“政治画像”:BERT模型揭示用户政治倾向,民主隐私面临挑战。

09A Semi-Automated Solution Approach Recommender for a Given Use Case: a Case Study for AI/ML in Oncology via Scopus and OpenAI作者:Deniz Kenan K?l??, Alex Elkj?r Vasegaard, Aurélien Desoeuvres & Peter Nielsen DOI:https://doi.org/10.1007/s44230-024-00070-6
一句话概括:基于Scopus数据库和大语言模型,实现解决方案的快速筛查与选择。

关于期刊

Human-Centric Intelligent Systems(eISSN:2667-1336)是一本国际化的,经过严格同行评审的开放获取期刊,致力于传播 “以人为中心的智能系统” 中所有相关理论和实际应用的最新研究成果,并提供以人为中心的计算与分析领域的前沿理论和算法见解。为了鼓励科研成果的传播,本刊暂不收取文章处理费。期刊主编:西南交通大学李天瑞教授与澳大利亚悉尼科技大学徐贯东教授顾问委员:东京大学教授,日本国家信息研究所所长Masaru Kitsuregawa与伊利诺伊大学芝加哥分校Philip S. Yu教授本刊征稿主题包括但不限于:社群检测以人为中心的AI社会影响分析用户建模、个性化和推荐行为建模分类、排序、总结和推荐人工智能伦理:可解释性、公平、责任投稿咨询:HCIN编辑部电话:17320182488邮箱:hcin@editorialoffice.cn
专业解答各类课程问题,精准匹配名校导师